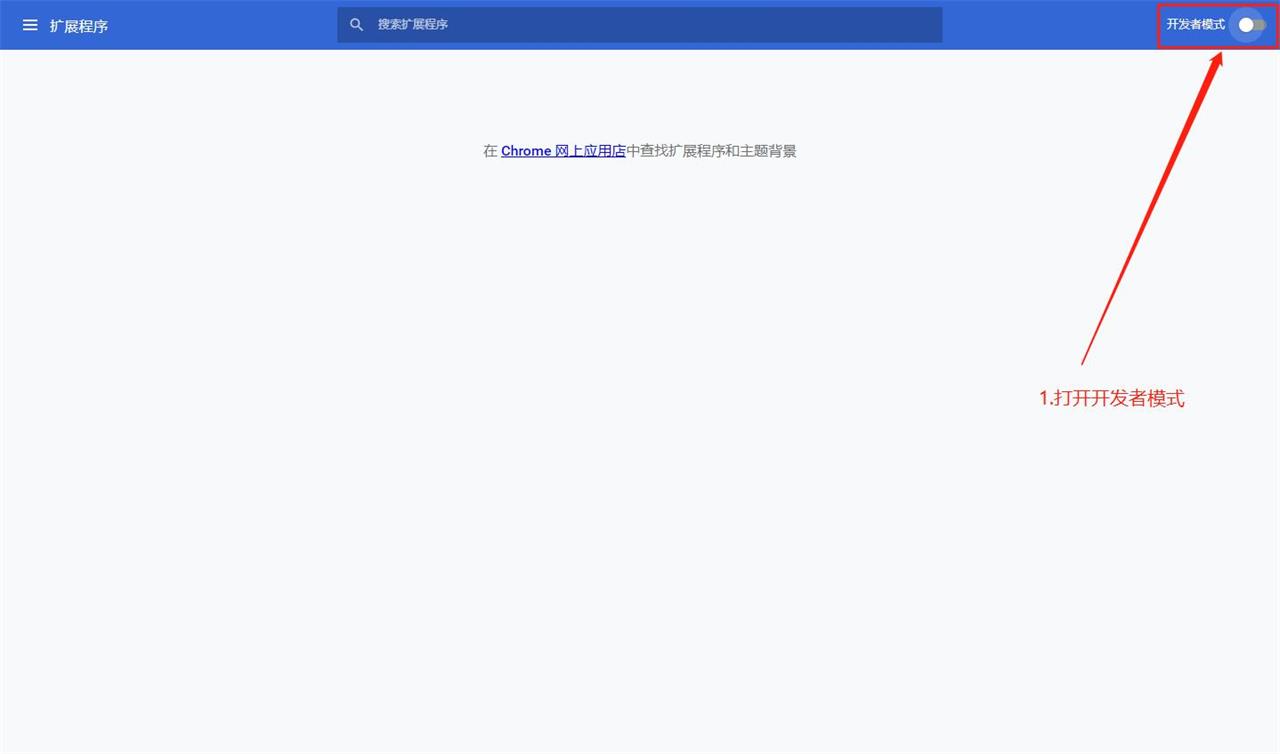
关于 chrome 谷歌浏览器 crx 插件 离线拖拽安装方法(兼容各版本)
除特别注明外,本站所有文章均基于CC-BY-NC-SA 4.0原创,转载请注明出处。
文章名称:《关于 chrome 谷歌浏览器 crx 插件 离线拖拽安装方法(兼容各版本)》
文章链接:https://www.xlin.cn/xlbk/243.html。
文章名称:《关于 chrome 谷歌浏览器 crx 插件 离线拖拽安装方法(兼容各版本)》
文章链接:https://www.xlin.cn/xlbk/243.html。
相关推荐
- 暂无文章
小林博客










